Structure du correcteur orthographique

La plate-forme Android propose un correcteur orthographique implémenter et accéder au correcteur orthographique dans votre application. Le cadre est l'un des API Text Service.

Pour utiliser le framework dans votre application, vous devez créer un service Android qui génère un objet session de correcteur orthographique. D'après le texte que vous fournissez, l'objet de session renvoie des suggestions d'orthographe générées par vérificateur.

Cycle de vie du vérificateur orthographique

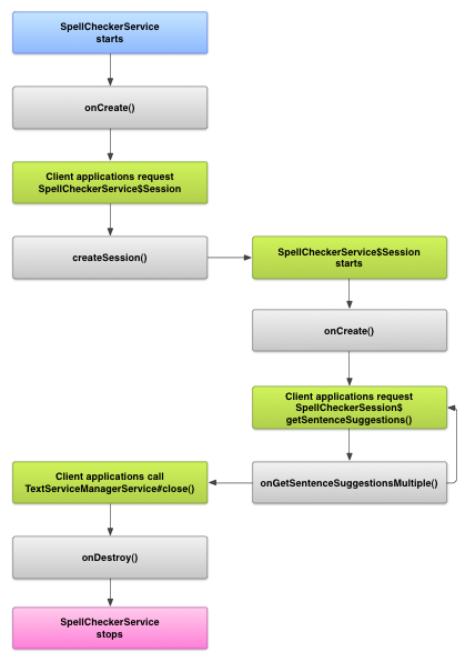
Le schéma suivant illustre le cycle de vie du service du vérificateur orthographique:

Image montrant le cycle de vie du service du correcteur orthographique
Figure 1 : Le service du correcteur orthographique tout au long du cycle de vie.

Pour lancer le correcteur orthographique, votre application commence à implémenter le correcteur orthographique du service de vérification. Clients dans votre application, tels que des activités ou une interface utilisateur individuelle des éléments, demandez une session de correcteur orthographique au service, puis utilisez la session pour obtenir des suggestions de texte. Lorsqu'un client met fin à son opération, il ferme sa session de vérificateur orthographique. Si nécessaire, votre application peut fermer le sort de vérification à tout moment.

Implémenter un service de correction orthographique

Pour utiliser le framework du correcteur orthographique dans votre application, ajoutez un service de correction orthographique qui inclut la définition de l'objet de session. Vous pouvez également ajouter activité facultative de votre application qui contrôle les paramètres. Ajouter un fichier de métadonnées XML décrivant le service de correction orthographique, et ajoutez les éléments appropriés votre fichier manifeste.

Classes du correcteur orthographique

Définissez l'objet de service et de session avec les classes suivantes:

  • Une sous-classe de SpellCheckerService
    SpellCheckerService implémente à la fois les Service et l'interface du framework du correcteur orthographique. Dans votre sous-classe, implémentez la méthode suivante: <ph type="x-smartling-placeholder">
    </ph>
    createSession()
    Méthode de fabrique qui renvoie un SpellCheckerService.Session à un client qui veut vérifier l'orthographe.
  • Une implémentation de SpellCheckerService.Session
    Objet fourni par le correcteur orthographique aux clients pour leur permettre transmettre du texte au vérificateur orthographique et recevoir des suggestions. Dans ce , implémentez les méthodes suivantes: <ph type="x-smartling-placeholder">
    </ph>
    onCreate()
    Appelée par le système en réponse à createSession() Cette méthode permet d'initialiser l'objet SpellCheckerService.Session en fonction les paramètres régionaux actuels et d'autres détails.
    onGetSentenceSuggestionsMultiple()
    Effectue le correcteur orthographique. Cette méthode renvoie un tableau de SentenceSuggestionsInfo contenant des suggestions pour les phrases qui lui sont transmises.

    Vous pouvez également mettre en œuvre onCancel(), qui gère les demandes d'annulation du correcteur orthographique ; onGetSuggestions(), qui gère une requête de suggestion de mot ; ou onGetSuggestionsMultiple(), qui gère des lots de requêtes de suggestion de mots.

<ph type="x-smartling-placeholder">

Fichier manifeste et métadonnées du vérificateur orthographique

En plus du code, fournissez le fichier manifeste approprié et un fichier de métadonnées pour le vérificateur orthographique.

Le fichier manifeste définit l'application, le service et l'activité pour du contrôle des paramètres, comme illustré dans l'exemple suivant:

<manifest xmlns:android="http://schemas.android.com/apk/res/android"
    package="com.example.android.samplespellcheckerservice" >
    <application
        android:label="@string/app_name" >
        <service
            android:label="@string/app_name"
            android:name=".SampleSpellCheckerService"
            android:permission="android.permission.BIND_TEXT_SERVICE" >
            <intent-filter >
                <action android:name="android.service.textservice.SpellCheckerService" />
            </intent-filter>

            <meta-data
                android:name="android.view.textservice.scs"
                android:resource="@xml/spellchecker" />
        </service>

        <activity
            android:label="@string/sample_settings"
            android:name="SpellCheckerSettingsActivity" >
            <intent-filter >
                <action android:name="android.intent.action.MAIN" />
            </intent-filter>
        </activity>
    </application>
</manifest>

Les composants qui souhaitent utiliser le service doivent demander l'autorisation BIND_TEXT_SERVICE pour s'assurer que seul le système s'associe au service. Définition du service spécifie également le fichier de métadonnées spellchecker.xml, qui est décrites dans la section suivante.

Le fichier de métadonnées spellchecker.xml contient les éléments suivants : XML:

<spell-checker xmlns:android="http://schemas.android.com/apk/res/android"
        android:label="@string/spellchecker_name"
        android:settingsActivity="com.example.SpellCheckerSettingsActivity">
    <subtype
            android:label="@string/subtype_generic"
            android:subtypeLocale="en”
    />
    <subtype
            android:label="@string/subtype_generic"
            android:subtypeLocale="fr”
    />
</spell-checker>

Les métadonnées spécifient l'activité que le vérificateur orthographique utilise pour contrôler paramètres. Il définit également les sous-types du vérificateur orthographique. Dans ce cas, les sous-types définissent les paramètres régionaux que le vérificateur orthographique peut gérer.

Accéder au service du correcteur orthographique à partir d'un client

applications qui utilisent TextView et EditText Le correcteur orthographique est automatiquement appliqué aux vues, car TextView utilise automatiquement un correcteur orthographique:

Image montrant comment le correcteur orthographique est automatiquement activé dans EditText
Figure 2 : Le correcteur orthographique EditText

Cependant, vous souhaiterez peut-être interagir directement avec un service de correction orthographique dans d'autres cas. Le schéma suivant illustre le flux de contrôle pour l'interaction avec un correcteur orthographique:

Image montrant le schéma d&#39;interaction avec un service de correction orthographique
Figure 3 : Interaction avec un correcteur orthographique Google Cloud.

La LatinIME l'éditeur de mode de saisie du projet Android Open Source contient un exemple le correcteur orthographique.